Configuración del proyecto DBT para la capa SILVER
Configurar en el dbt_project.yml que todos los modelos de SILVER se creen como vistas y utilicen el esquema SILVER de PostgreSQL.

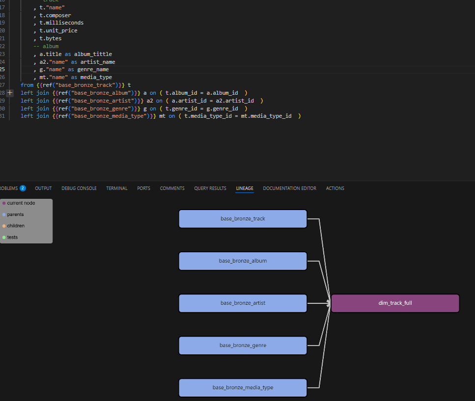
En segundo lugar, en el modelo .sql de la dimensión dim_track_full se puede configurar manualmente la materialización del modelo como tabla.

En la siguiente imagen se puede observar que el modelo configurado como table dentro del esquema Silver se crea efectivamente como tabla, mientras que el otro modelo de ejemplo se genera como vista, siguiendo la configuración por defecto de DBT.

El linaje se construye de manera automática y, posteriormente, se documentará cada modelo.

Para el resto de las tablas, se debe proceder de manera similar: construir modelos preparados que posteriormente permitan la carga de las dimensiones.

